문제
- 수학 점수를 입력받아서 성적을 평가하도록 고쳐 보세요.
- 평균이 60점 미만이연 ‘F’, 60점 이상 70점 미만이면 ‘D’, 70점 이상이고 80점 미만이면 ‘C’, 80점 이상이고 90점 미만이면 ‘B’ 그리고 90점 이상이면 ‘A’ 학점을 줄 수 있도록 고쳐 보세요.
내가 생각한 답

모범 답안
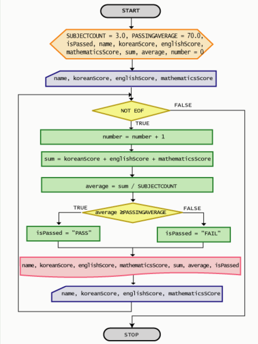
- 준비기호에서 기호상수 SUBJECTCOUNT = 3.0으로 고치기 : 과목개수가 세개이므로
- 준비기호에 mathematicsScore 변수 선언하기 : 수학점수를 저장할 변수
- 입력기호에 mathematicsScore 변수 추가하기
- 합을 구하는 처리기호에서 sum = koreanScore + englishScore + mathematicsScore